코드를 몰라도 코드 기반 업무 자동화를 하는 방법 | ChatGPT - Apps Script 고객 응대 자동화
오늘 콘텐츠는 공조성 이사(유튜브 똑햄)의 영상을 기반으로 작성하였습니다.

비즈니스 현장의 고객 응대, 이렇게 바꿔보세요
바쁜 비즈니스 현장에서 고객 문의 응대는 늘 골치거리입니다.
수시로 들어오는 문의에 일일이 대응하다 보면, 정작 핵심 업무에 집중하기 어려워지죠.
많은 기업들이 이런 고민을 해결하기 위해 CRM이나 노코드 자동화 서비스를 도입합니다.
하지만 이런 서비스들은 대부분 유료이고, 사용량에 따라 매달 적지 않은 비용을 지불해야 합니다.
다행히도 이제는 새로운 접근이 가능해졌습니다.
ChatGPT의 등장으로 코딩의 진입 장벽이 크게 낮아졌기 때문입니다.
특히 간단한 수준의 코딩은 ChatGPT가 사람보다 훨씬 빠르고 정확하게 작성해줍니다.

구글 Apps Script로 구현하는 자동화
오늘 소개해드릴 도구는 구글 Apps Script입니다.
이는 구글의 여러 서비스들을 서로 연결해서 자동화할 수 있게 해주는 강력한 도구입니다.
이를 활용하면 기본적인 고객 응대 자동화를 쉽게 구현할 수 있습니다.
자동화 프로세스의 이해
전체 프로세스는 다음과 같이 간단합니다
- 구글 폼으로 고객 문의를 접수받습니다. (다른 폼 서비스도 구글 시트와 연동 가능하다면 사용할 수 있습니다)
- 접수된 문의는 자동으로 구글 시트에 기록됩니다.
- Apps Script 트리거가 자동으로 실행됩니다.
- 고객에게 맞춤형 응답 메일이 자동으로 발송됩니다.

구글 폼과 시트 설정하기
자동화 시스템의 첫 단계는 고객 문의를 접수받을 구글폼을 만드는 것입니다.
1. 구글 폼 생성하기
구글 계정으로 로그인한 후, 다음 단계를 따라주세요
- 구글 드라이브 접속
- '새로 만들기' 버튼 클릭
- '구글 폼' 선택
폼의 구체적인 내용은 각자의 비즈니스 특성에 맞게 자유롭게 구성하시면 됩니다.

2. 구글 시트 연동하기
폼 생성이 완료되었다면, 이제 구글 시트와 연동해야 합니다.
연동 후에는 반드시 테스트를 진행해보세요.
실제로 폼에 답변을 제출하여 구글 시트에 정상적으로 기록되는지 확인하는 것이 중요합니다.

💡 실무자를 위한 팁
구글 시트 연동 시 주의할 점이 있습니다.
초기에는 머릿글에 전체 질문 내용이 그대로 들어가있는데, 이를 간단히 수정하는 것이 좋습니다.
예시
- 변경 전: "귀하의 성함을 알려주세요"
- 변경 후: "Name"
이렇게 수정해도 폼에서 들어오는 답변은 정상적으로 기록되니 걱정하지 마세요.
간단한 머릿글은 나중에 코드를 작성할 때 훨씬 편리합니다.

ChatGPT로 Apps Script 코드 작성하기
코드가 처음이신 분들은 Apps Script가 다소 부담스러워 보일 수 있습니다.
복잡한 영어와 기호들로 가득한 코드를 보면 겁부터 날 수 있죠.
하지만 걱정하지 마세요.
Apps Script 작성법을 모르더라도 ChatGPT의 도움으로 충분히 구현할 수 있습니다.

ChatGPT 프롬프트 작성법
ChatGPT에게 코드를 요청할 때 가장 중요한 것은 '어떻게 부탁하느냐' 입니다.
단순히 "만들어줘"라고 하면 제대로 된 코드를 받을 수 없습니다.
효과적인 프롬프트 작성을 위한 핵심 포인트
- 최우선 목표를 명확히 하기
- "Apps Script 코드를 작성해주세요"처럼 명확한 요청으로 시작
- 세부 요구사항 정리하기
- 필요한 기능과 설정을 구체적으로 나열
- 원하는 결과물을 자세히 설명
- 단계별로 정리하기
- 복잡한 요청은 작은 단위로 나누어 전달
- 우선순위를 명시하여 전달

# Objective
'## 요청사항'에 맞춰 Apps script를 작성해주세요.
## 요청사항
1. 구글폼 이벤트가 발생했을 때 메일 발송함수를 호출하는 'FormTrigger' 함수를 만들어주세요
- 구글 폼으로 사용자 데이터가 들어올 때 구글 시트에 행이 추가됩니다. (트리거)
- 구글시트 ID : <<이곳에 구글시트 ID를 입력해주세요>>
- 구글시트에 새롭게 들어온 데이터를 정의합니다. 머릿글 이름 : {Timestamp Email Name Company Category Etc}
- Timestamp 값은 YYYY-MM-DD 형식으로 표현
- 가독성을 높이고 유지보수를 용이하게 하기 위해 개별 변수로 정의할 것
2. 첨부 파일과 함께 메일을 발송하는 'SendEmail' 함수를 만들어주세요
- 구글드라이브에 있는 PDF 파일을 첨부합니다.
- PDF 파일 ID : <<이곳에 PDF 파일 ID를 입력해주세요>>
- 메일 수신인 : {Email}
- 메일 제목 : [똑햄] {Name}님 AI 문의 주셔서 감사합니다.
- 메일 본문 :
안녕하세요 {Company} {Name}님
똑햄 공조성입니다.
AI 실무 활용 교육 문의주셔서 감사합니다. ( {Timestamp} )
<<여러분의 메일 문구를 이곳에 입력해주세요>>참고) 위 프롬프트에서 "<< 텍스트>>" 로 표기된 부분은 여러분이 직접 작성해주셔야 합니다!
Apps Script 함수 구현하기
ChatGPT에 요청할 두 가지 핵심 함수를 살펴보겠습니다.
1. 트리거 함수 설정
트리거 함수는 폼 제출과 동시에 실행되는 핵심 기능입니다.
먼저 함수의 이름을 지정하고, 구글 시트 ID를 입력합니다. 시트 ID는 시트의 URL에서 쉽게 찾을 수 있습니다.
그다음 시트의 데이터 머릿글을 설정하고, Timestamp는 시간과 분을 제외한 연월일만 표시되도록 지정합니다.
마지막으로 코드의 안정성을 높이기 위해 모든 요소를 개별 변수로 정의했습니다.
2. 메일 발송 함수 구현
메일 발송 함수는 트리거 함수에 비해 훨씬 단순한 구조를 가집니다.
함수의 이름을 정하고 나면, PDF 파일을 첨부할 수 있도록 PDF 파일 ID를 설정합니다. PDF 파일 ID 역시 구글 드라이브의 파일 URL에서 쉽게 확인할 수 있죠.

여기에 메일 수신인 주소, 제목, 본문만 추가하면 기본적인 메일 발송 함수가 완성됩니다.
ChatGPT로 Apps Script 코드 작성하기
이제 이러한 요구사항을 정리해서 ChatGPT에 전달하면 됩니다. 각각의 요소들은 단순해 보이지만, 이들이 모여 강력한 자동화 시스템을 구현하게 됩니다.
ChatGPT가 생성한 코드를 받았다면, 이제 실제 Apps Script에 적용할 단계입니다.

Apps Script 설정하기
Apps Script 에디터 들어가기
코드 적용을 위해 먼저 구글 시트에서 '확장 프로그램' > 'Apps Script'를 선택해주세요.

코드 적용하기
- Apps Script 편집창의 기존 코드를 모두 삭제합니다.
- ChatGPT가 생성한 코드를 복사해서 붙여넣기 합니다.
- 저장 버튼을 클릭합니다.

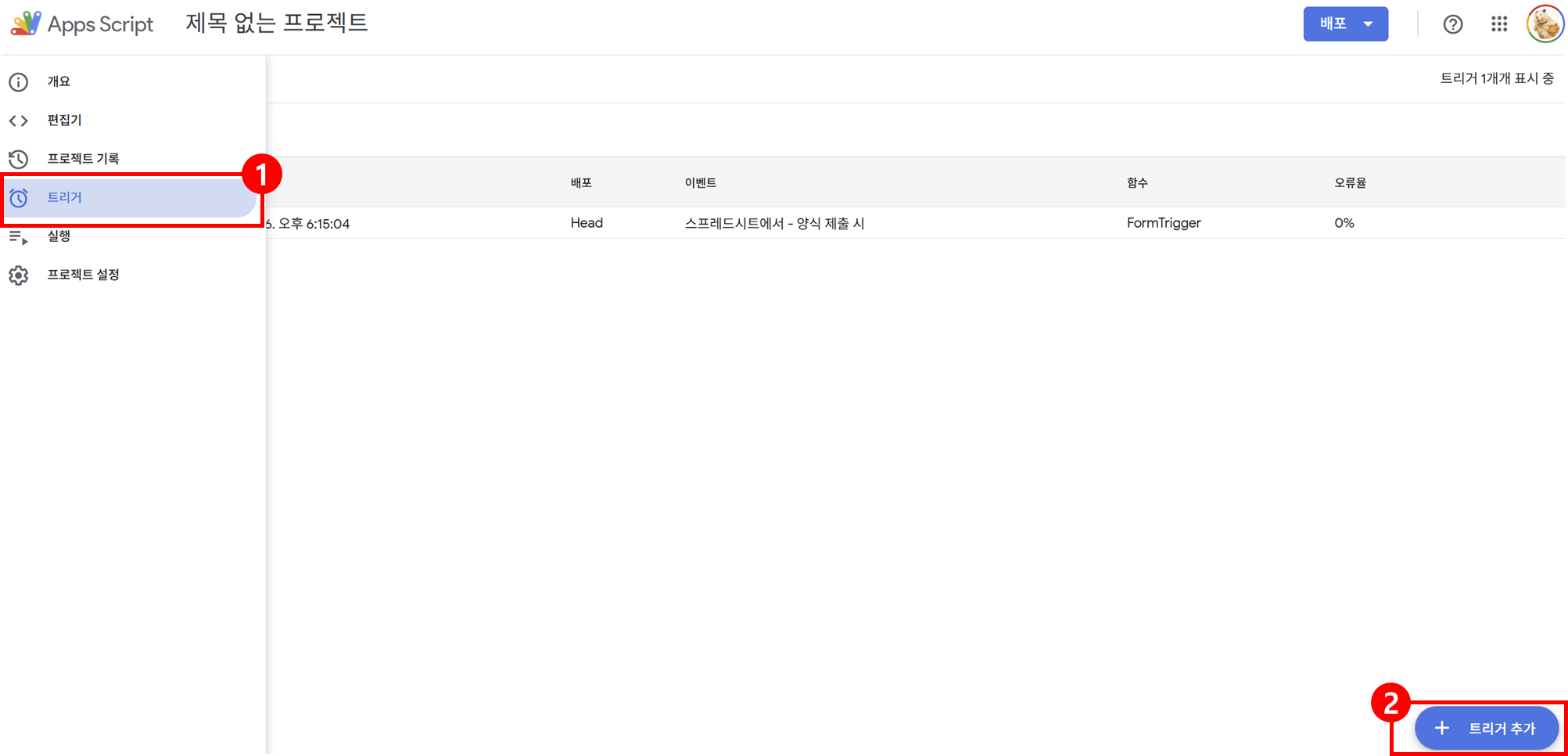
트리거 설정하기
마지막으로 트리거만 설정하면 자동화가 완성됩니다.
왼쪽 메뉴에서 '트리거'를 클릭하고, 오른쪽 하단의 '트리거 추가' 버튼을 눌러 '양식 제출'을 선택하세요.
이제 폼이 제출될 때마다 스크립트가 자동으로 실행될 것입니다.


심화 과제 - 더 강력한 CRM 자동화로 발전하기
기본적인 자동화를 넘어 한 단계 더 발전된 시스템을 구현할 수 있습니다.
예를 들어, 고객이 입력한 정보를 바탕으로 맞춤형 견적서를 자동으로 생성할 수 있습니다.

구체적인 프로세스는 다음과 같습니다
- 고객이 입력한 내용을 기반으로 맞춤형 견적서 작성
- 생성된 견적서를 지정된 폴더에 저장
- PDF 형식으로 변환
- 자동 메일 발송 시 첨부
이러한 고급 자동화는 좀 더 복잡한 설정이 필요하지만, Apps Script와 ChatGPT를 활용하면 충분히 구현 가능합니다.


무료로 시작하는 업무 자동화의 새로운 시대
ChatGPT의 등장으로 코딩 지식 없이도 업무 자동화가 가능해졌습니다.
맞춤형 견적서 자동 발송과 같은 고급 기능도 Apps Script 학습 없이 ChatGPT만으로 구현할 수 있습니다.
구글 서비스들을 자유롭게 통합해 자동화할 수 있는 Apps Script는 인터넷 기반으로 동작하기 때문에 VBA보다 훨씬 유연합니다.
더구나 이 모든 것이 완전히 무료입니다.
유료 CRM이나 노코드 도구를 고민하고 계시다면, 이 무료 자동화 방식으로 먼저 시작해보시는 것을 추천드립니다.
더 많은 AI 활용 사례가 궁금하시다면, AI Ground의 뉴스레터를 구독하고 블로그를 팔로우해주세요.
업무 자동화와 관련된 실전 팁은 YouTube에서 '일잘러 장피엠'과 '똑햄'의 채널을 참고하시면 도움이 될 거에요 😄
AI Ground 교육이 제공하는 차별화된 학습 경험
AI Ground 교육 프로그램은 기업 실무에서 생성형 AI 기술을 효과적으로 활용할 수 있는 역량을 기르는 것을 목표로 하고 있습니다. 이론 교육과 함께 실습 위주의 체험식 학습을 강조하는 것이 교육 철학입니다.
- 다양한 생성형 AI 도구를 직접 활용해볼 수 있는 실습 기회 제공
- 기업에서 실제로 마주칠 수 있는 문제 상황을 가정한 프로젝트 수행
- 유료 ChatGPT 계정 대여를 통한 데이터 처리/분석/시각화, 웹 검색, 파일 학습 등 고급 기능 활용 실습
AI 실무 적용, 어렵지 않아요!
생생한 사례와 전문가의 노하우가 가득한
AI Ground 뉴스레터에서 디지털 전환의 시대를 미리 준비하세요.
지금 바로 구독하고 AI 활용의 노하우를 만나보세요!

